
Etisalat Integration Guide (Infomedia-Hosted)
Acquisition Flow
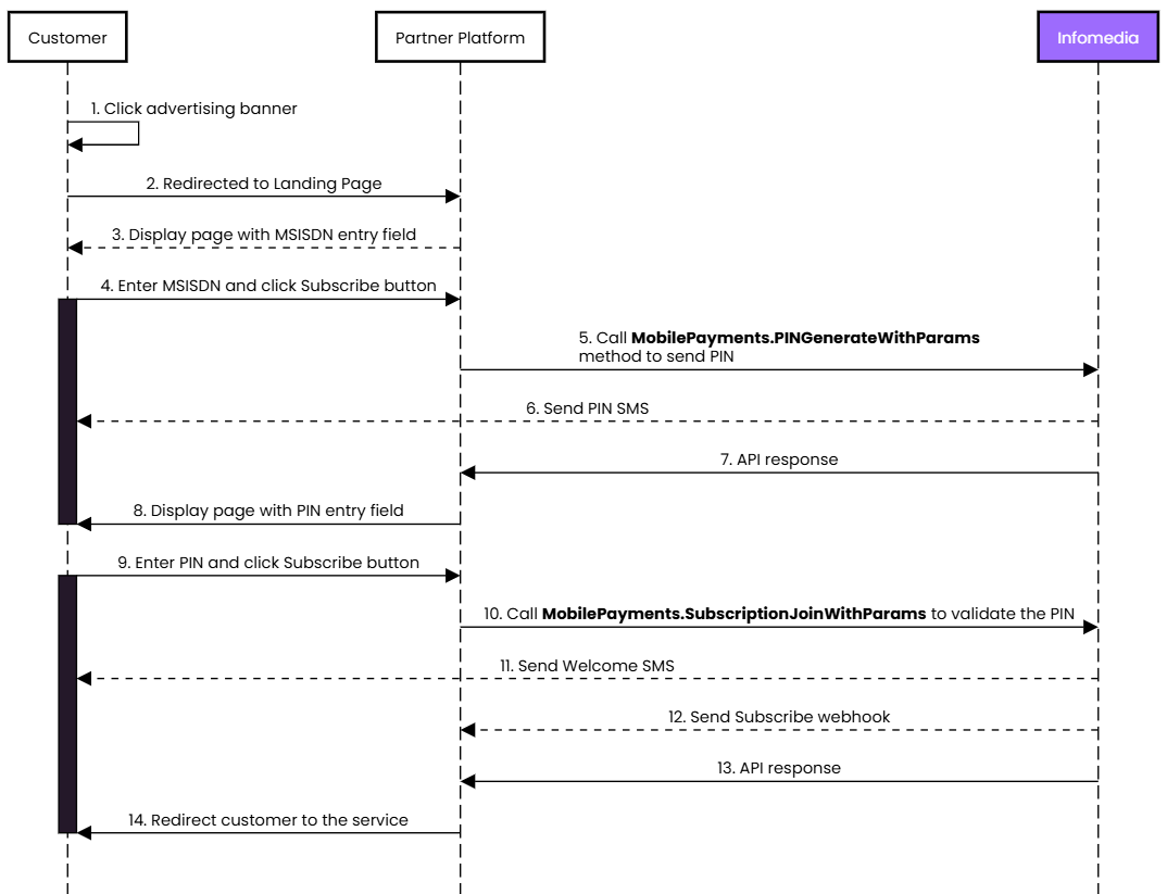
The sequence diagram below shows an overview of the steps required to acquire new customers. Each step is explained in more detail in the following sections.
Note that Webhooks from Infomedia are sent asynchronously and may not arrive within the timeline set out in the diagram.
